ComfyUI_なつきちゃんアートAI推奨プロンプト(workflow.json)
- Digital0 JPY





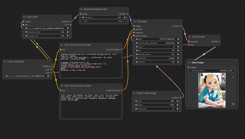
ComfyUI animagine xl 3.0を用いたworkflow.jsonです 読み込むとスクショのノードが構成されます ComfyUIを用いた、なつきちゃんアートAIタグへ投稿するファンアートをサポートするために公開します。 可愛いのが作れたら #なつきちゃんアートAI へ投稿してね 必要なモノ ■ComfyUIの導入 ComfyUIのインストール手順を画像付きで解説【軽量、高速なStable Diffusionクライアント】 https://itdtm.com/comfyui-install/ ■モデル animagine xl 3.0 https://huggingface.co/cagliostrolab/animagine-xl-3.0-base ■LCM LoRA ComfyUI で動かす Latent Consistency Models LoRA (LCM-LoRA) https://note.com/te_ftef/n/n6b6a13e19580?sub_rt=share_b ■プロンプト解説 https://twitter.com/natukichanFV/status/1748723378008006846 ■臨界アストラクチャー https://note.com/natukichan/n/nefe3b990a207 ⚠注意⚠ なつきちゃんアートAIに投稿するために、生成AI導入しやすいように関連記事や解説の案内をしています。 一般的にVtuberのファンアートタグへ生成AIを用いたイラストの投稿は、快く思われないことが多いようです。 他のVtuberファンアートへの投稿は各Vtuberのガイドライン等を確認してください。
See More




