ギターアンプ15W(軽量版)
- Digital200 JPY







ギターアンプの3Dモデルになります。 ディテールを省略してポリゴン数を減らした、軽量版になります。 幅:37.5cm 奥行:19.5cm 高さ:39cm *データ上の1を1mとして作成しております。 ファイル形式 fbx
データ内容
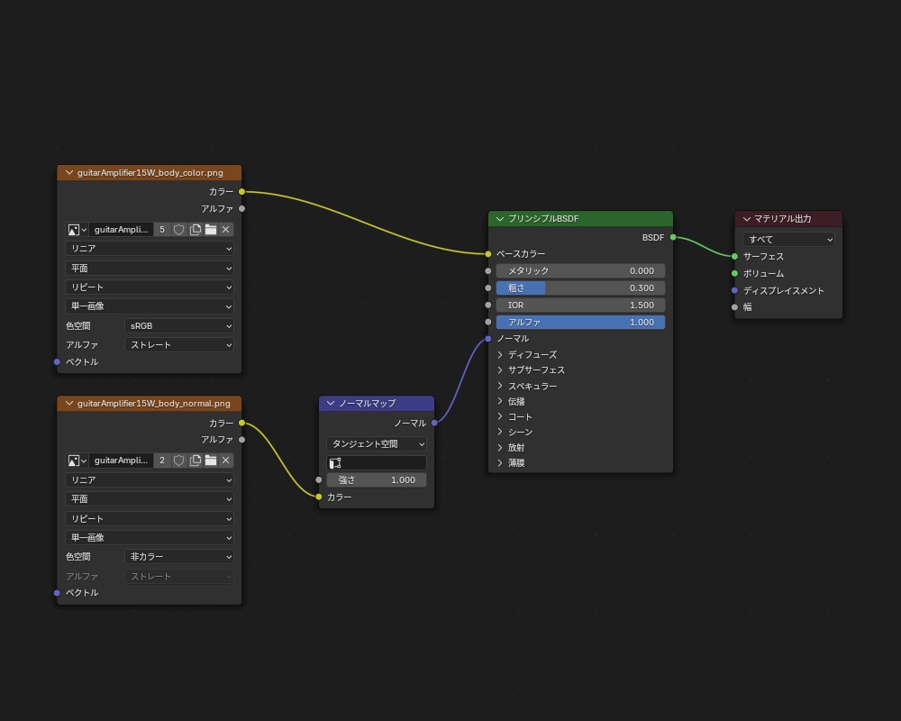
guitarAmplifier15W_low.fbx guitarAmplifier15W_body_color.png guitarAmplifier15W_body_normal.png guitarAmplifier15W_panel_color.png guitarAmplifier_knob_low_color.png guitarAmplifier_metal_low_color.png
詳細
ポリゴン数(四角ポリゴンを含む):4295 テクスチャサイズ guitarAmplifier15W_body_color.png:2048px guitarAmplifier15W_body_normal.png:2048px guitarAmplifier15W_panel_color.png:1024px guitarAmplifier_knob_low_color.png:256px guitarAmplifier_metal_low_color.png:512px
注意事項
使用するソフトウェアによっては、読み込んだ際にマテリアルやテクスチャが正確に読み込まれない場合があります。その際は、使用するソフトウェア上でマテリアル、テクスチャを再設定して頂く必要があります。 お手数ではありますが、ご了承いただきたく存じます。 (Blender上でのマテリアルの設定例を商品画像に載せております。参考にして頂ければ幸いです)
禁止事項
※3Dデータの再配布、再販売等は禁止します。それ以外の利用は商用・非商用問わずご利用頂けます。 ※本データによって発生したトラブルや損失に対して一切の責任を負いません。






