PrepaRender blender バッチレンダリング アドオン(MacWin対応)
- 無料DLDigital0 JPY
- 制作のご支援Digital300 JPY




〜ソフトの説明〜 概要↓ blenderのコマンドラインレンダリング用のファイルを生成するアプリです。 アドオンではなく単体で動作するGUIアプリで、バッチ(Macはシェルスクリプトのsh)ファイルを作るためのツールです。 MacWin両方対応で、適切な相対パス設定とblenderアプリ指定をすれば、Macでバッチを出力してWindowsに渡すといったようにOS間で受け渡しが可能です。 特定のPythonスクリプトを一括実行したいときにも便利です。
~インストール~
zip解凍してください。 ・windows zipがあるので、それがWindows版です。解凍し、フォルダ構成そのままでexeをダブルクリックして起動してください。 ・mac dmgを開き、appをApplicationsへドラッグしてアプリケーションフォルダにインストールしてください。 Macはセキュリティが厳しくて最初は起動できないと思うので、README.txtをご覧になりながら自己責任でアプリ許可をしてください(勿論ウイルス等無いですが。
〜基本的な使い方〜
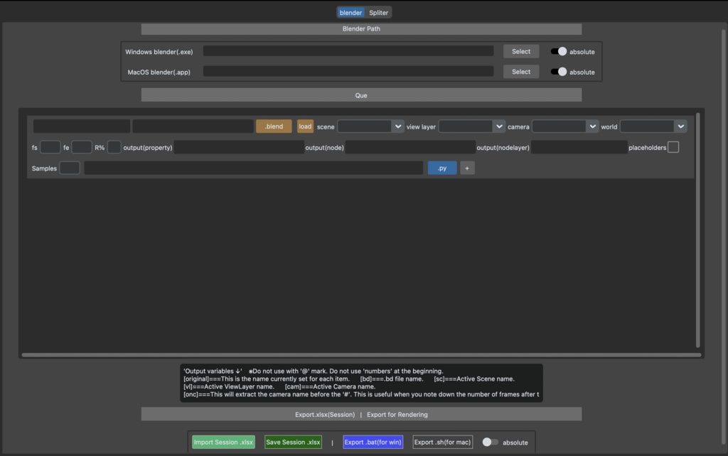
1,上部のbrowseボタンよりblender.exeまたはblender.appを指定する。 2,オレンジのblendボタンよりレンダリングするblendファイルを選択する。 3,各オフセットの設定方法は下記。何も入力していない項目は現状のblendファイルの設定のままレンダリングされます。 ・シーン ・ビューレイヤー ・ワールド ↑loadボタンを押すとプルダウンから選べるようになる。 ・フレーム数 ・解像度の縮尺 ↑適宜数値を入力 ・出力先(プロパティエディタのパス) ・出力先(ファイルアウトプットノードのパス) ・出力先(ファイルアウトプットノードのレイヤー名またはファイル名) ↑ウィンドウ下部のグレーアウトした部分に使用できる変数が載っています。 ※@と先頭数字はNGです。 ※出力先の設定は、「jpg,png,OpenExrMulchLayer」のみ対応しています。 ・placeholderのオンオフ ↑オンにすると既にレンダリングされたフレームをスキップしてくれます。数台で同じバッチファイルを使用してレンダリングするときなど。 ・サンプル数の変更 ↑eevee,cycles対応。 ・Pythonの貼り付け ↑その他、好きな設定をしたいは自身でPythonを用意ください。1番最後に実行されます。 4,複数のファイル、同一ファイル複数オフセット、等をレンダリングしたい場合は±ボタンでウィジェットを増やして2,3の操作を追加で行なってください。 レンダリングの順番を変えたい場合は上下ボタンを使用してください←※バグあり。 5,exportボタンより、コマンドファイルを好きな場所に出力して実行してください。 レンダリングが開始されます。 ※バッチファイル出力と同時にblendファイルの同階層へ【_PRsetting\blendファイル名】フォルダが生成され、その中にレンダリングに必要なpythonファイルが出力されます。レンダリング中に削除や場所の移動はさせないでください。 ※blender.exeアプリは絶対パス、blendファイルは相対パス推奨。切り替えはトグルスイッチで可能。 ※blender.exeのパスに日本語が混じっているとエラーになる可能性があります。 ※macの場合はshファイルの実行に色々セキュリティの制限があるので、README.txtをご覧ください。
〜設定項目の保存・インポート〜
緑のボタンより、セーブデータをExcelファイルとして保存することができます。 アプリを再起動し、下部の左の緑ボタンよりセーブデータをインポートすることが可能です。 ※多数のレンダリングをする場合は一度Excelファイルを出力し、編集してインポートする方が楽です。
〜アップデート履歴〜
v1.0.0beta v1.0.1…相対パスの対応 v1.1.0…placeholder,サンプル数,Python,blendファイル名変数の追加 v1.1.1…タイトルのバージョン名の変更を行っていなかったので修正 v2.0.0_beta…生成されるディレクトリ名の変更、ダイアログの初期パスの最適化など仕様変更。MacOS対応予定によるUI変更。 v2.0.2…MacOSの対応。パスの区切りを強制的に「/」に統一。 v2.1.0…エクセルのインポート時にシートを選択可能に。 v2.1.1…モーダルウィンドウの改修,各種デバックによる安定化 v2.2.0...モーダルウィンドウの仕様変更,split機能の追加,細かな仕様の変更 v2.3.0...blenderパスをWin用Mac用で指定可能に v2.3.1...エクセルのF2セルへ入力されたMac用blender.appパスが読み込めないバグの修正 v2.3.2...OS設定がライトモードのときにUIが崩れる問題修正。Windowsでエクセルインポート時にモーダルでyesを選択するとエラーが出る問題の修正。 v2.3.3...圧縮blendファイルの「load」を対応。 v2.3.4...Macでblender.appをファイルダイアログから選択したとき、.exeのテキストボックスへ入力されてしまうバグを修正。 v2.3.5...ビューレイヤを指定すると、コンポジットノードのファイルアウトプットノードからファイルが出力されなくなる。再インポート時の再起動軽量化。特定の日本語を含んだ相対パス化がmacからは正常に機能しない。blenderディレクトリが適切でないもしくは入力されてないキューが存在するときにエラーポップアップを表示。機能追加と修正。
~開発環境~
blender3.6〜4.5 Windows11(M系MacVMware仮想環境) macOS Tahoe (M系)
〜ライセンス〜
GPLv2 https://www.gnu.org/licenses/old-licenses/gpl-2.0.html ©watashiraz
~バグ報告やご相談は下記まで~
X : @watashiraz Instagram : watashiraz



