ミニシアター【3Dモデル】
- Digital200 JPY








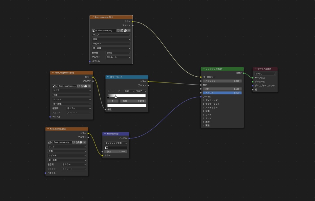
自分のシーンに“映画館のような没入感”をプラスできるミニシアター空間です。ゲーム制作、VRChatワールド、映像制作、建築パースなど幅広くご利用いただけます。 *サムネイルはイメージです ・ポリゴン数 天井△18 背面壁△12 左右壁△2404 扉△592 床△2 スピーカー△856 プロジェクター△96 椅子△1128 内容物 ・FBX ・マテリアルPNGデータ 16種 FBXデータをblenderでインポートした際に、絨毯(floor)に光沢があります。シェーンディングからfloor_roughness.pngとプリンシブルBSDFの接続を切ると光沢がなくなります。また、カラーランプノードを接続し調整すると光沢がなくなります。 利用規約 本モデルの著作権は作成者に帰属するものとします。 本モデルを購入した時点で利用規約に同意したものとみなします。 利用規約の内容は予告なく変更する場合があり、最新のものが適用されます。 ・改変の有無を問わず再配布・販売等を禁止します。 ・個人、法人ともに営利、非営利の目的問わず利用可能です。 ・改変は自由に行ってください。 ・R18、R18Gの利用を許可します。 ・誹謗中傷、政治、民族問題に関わる利用、宗教活動を目的とした利用は禁止します。 免責事項 ・本モデルを利用、改変したものによって生じるいかなる損害、トラブルに対して当方は一切の責任を負いません。 This is a 3D model inspired by a mini theater. The thumbnail image is for illustration purposes only. Polygon Count Ceiling: 18 tris Back Wall: 12 tris Side Walls (Left & Right): 2404 tris Door: 592 tris Floor: 2 tris Speakers: 856 tris Projector: 96 tris Chairs: 1128 tris Included Files FBX file Material PNG textures (16 types) Terms of Use The copyright of this model belongs to the creator. By purchasing this model, you are deemed to have agreed to these terms. The terms are subject to change without prior notice, and the latest version will apply. Redistribution and resale are prohibited, whether modified or unmodified. Commercial and non-commercial use is permitted for both individuals and corporations. Modification is freely allowed. Use in R18 and R18G content is permitted. Use for defamation, political or ethnic issues, or religious activities is prohibited. Disclaimer The creator assumes no responsibility for any damages or issues arising from the use or modification of this model.








