【AfterEffectsスクリプト】LayerNode
- ダウンロード商品¥ 0


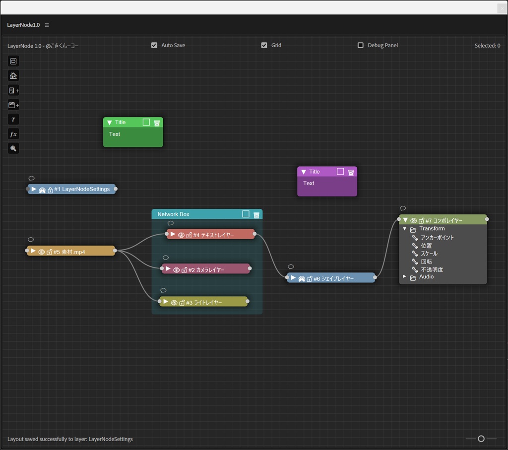
AfterEffectsでレイヤーとプロパティをノードエディタ形式で視覚的に管理・操作できる高機能スクリプトです。 支援したい人は「ColorEase」スクリプトを買ってください ▍注意  ̄ ̄ ̄ ̄ ̄ ̄ ̄ ̄ ̄ ̄ ̄ ̄ ̄ ̄ ̄ ̄ ̄ ̄ ̄ ̄ ⚠注意をよく見てください ・バグがあるかもしれません ・Macの場合、正常に使えない可能性が高いです ▍導入方法  ̄ ̄ ̄ ̄ ̄ ̄ ̄ ̄ ̄ ̄ ̄ ̄ ̄ ̄ ̄ ̄ ̄ ̄ ̄ ̄ Windowsの場合 C:/Program Files/Adobe/Adobe After Effects [バージョン]/Support Files/Scripts/ScriptUI Panels Macの場合 /Applications/Adobe After Effects [バージョン]/Scripts ここに 「LayerNode1.0.jsxbin」 自体を入れてください ▍設定ファイルの場所  ̄ ̄ ̄ ̄ ̄ ̄ ̄ ̄ ̄ ̄ ̄ ̄ ̄ ̄ ̄ ̄ ̄ ̄ ̄ ̄ なし ▍動作確認済み環境  ̄ ̄ ̄ ̄ ̄ ̄ ̄ ̄ ̄ ̄ ̄ ̄ ̄ ̄ ̄ ̄ ̄ ̄ ̄ ̄ Windows11、AfterEffects v25(日本語版) ▍使い方  ̄ ̄ ̄ ̄ ̄ ̄ ̄ ̄ ̄ ̄ ̄ ̄ ̄ ̄ ̄ ̄ ̄ ̄ ̄ ̄ 動画をご覧ください ▍利用規約  ̄ ̄ ̄ ̄ ̄ ̄ ̄ ̄ ̄ ̄ ̄ ̄ ̄ ̄ ̄ ̄ ̄ ̄ ̄ ̄ ・本スクリプトは、商用・非商用を問わず自由にご利用いただけます ・使用中に発生したいかなる損害や不利益について、開発者は責任を負いません ・以下の行為は禁止されています: ・再配布 ・転売 ・改変 ・不明な点や不具合報告、または要望がある場合は Twitter(X)やDiscordでリプライやDMにてご連絡ください ・Twitter:@kokikun5229 ・Discord:kokikun5229 ▍更新履歴  ̄ ̄ ̄ ̄ ̄ ̄ ̄ ̄ ̄ ̄ ̄ ̄ ̄ ̄ ̄ ̄ ̄ ̄ ̄ ̄ 2025.10.3 LayerNode1.1 親子付けされているレイヤーが削除されると 削除されたレイヤーへの参照がconnections配列に残る checkForUpdates()が実行される前にdrawConnections()が呼ばれる 削除されたレイヤーのノードにアクセスしようとしてエラー発生 していたそうです。

