耳飾り - Oni -
- ダウンロード商品¥ 200








63Poli & 2Born ~12/24 50% OFF !! Mimikazari Emi Glitch Earring Shader ・◇・◇・◇・◇・◇・◇・◇・◇・◇・◇・ VRChat 向け耳飾り用の Emission + グリッチ演出シェーダーと、 サンプル耳飾り Prefab のセットです。 メイン画像と Emission画像の 2枚構成をベースに、 RGBシフトと縦横ストライプ型ノイズで「デジタルな揺らぎ」を表現します。 Animation で光り方/ノイズの強さ/透明をループ制御できるので、 好みの“ピカピカ具合”に調整して使えます。 実際の発光やグリッチの動きはこちらからご覧ください!https://x.com/watanukiya3/status/1991139045187964928 This is an emission + glitch effect shader for VRChat earrings, with a sample earring prefab included. It uses a pair of textures (main + emission) and adds RGB shift and stripe noise to create a digital “glitchy” look. You can control the brightness, glitch strength, and transparency with Animation, and easily tweak the overall “flicker feel” to your taste. Demo video on X (showing glow & glitch in action)! https://x.com/watanukiya3/status/1991139045187964928
【主な特徴】
●VRChat 向け耳飾り用 Emission+グリッチシェーダー ●メイン画像+Emission画像 × 2セット(SAMURAI テクスチャ同梱) ●RGB シフト、縦横ストライプノイズによるデジタルなグリッチ表現 ●Animation による「光り方/ノイズ/透明」のループ制御サンプル付き ●Unity 上で表示確認済みのサンプル耳飾り Prefab を同梱 メインプレート部分の実寸は 約 5.5cm(高さ) × 10.4cm(幅) です。 推奨テクスチャサイズは PC向け 1024×512px / Quest向け 512×256px(いずれも 2:1) です。
【動作環境(目安)】
●Unity 2022.3.22f1(VRChat Creator Companion 推奨バージョンに準拠) ●Built-in Render Pipeline(VRChat 標準)プロジェクト ●VRChat Avatar / World プロジェクト(SDK3) ●本データは PC版 VRChat でのみ動作確認しています ●Quest 単体での動作は未検証 です ※ URP Asset の設定や VRChat へのアップロード手順は含まれていません。
【同梱内容】
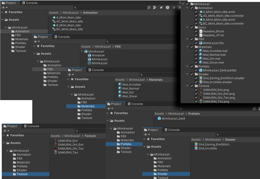
・Shader Shd_Earring_EmiGlitch(耳飾り用グリッチシェーダー) Shd_Invisible(完全透明シェーダー) ・Materials Mat_Normal(EmiGlitch 用 基本マテリアル) Mat_Oni(SAMURAI テクスチャ割り当て済み) Mat_Invisible(裏面用・Invisible シェーダー) Mat_Silver(金具用のシンプルな金属マテリアル) ・Textures SAMURAI_Oni_Tex(メイン画像) SAMURAI_Oni_Emi(Emission画像) SAMURAI_Tex / SAMURAI_Emi(もう1セット) ・Prefabs Mimikazari_SetA(耳飾り一式) ・Animation A_Mimi_Main_Idle(約30秒ループ・ノイズ強め) B_Mimi_Main_Idle(約20秒ループ・ノイズ弱め) ・Docs 日本語 / 英語 Readme(導入方法・パラメータ説明・利用規約)
【基本的な使い方】
1. unitypackage を VRChat 用プロジェクトに Import します。 2. Assets/Mimikazari/Prefabs/Mimikazari_SetA をアバターにドラッグ&ドロップします。 3. アバターの Head/耳ボーンの子に配置し、Position / Rotation / Scale を調整します。 4. 再生して、耳飾りが揺れつつ光っていれば成功です。 自作メッシュに適用する場合は、板ポリに UV を貼り、 Mat_Normal もしくは Mat_Oni を複製してテクスチャを差し替えることで簡単に流用できます。
【利用規約(要約)】
・個人利用・商用利用ともに自由にお使いいただけます。 ・同梱シェーダーおよびテクスチャの改変は自由です。 ・ただし、改変の有無に関わらず、 本シェーダーや同梱テクスチャを「自作」として公開したり、 「素材」「シェーダーパック」「アクセサリーパック」等として 再配布・再販売する行為は禁止します。 ※クレジット表記は任意です。 記載していただける場合は「Shader: 綿貫 (Watanuki)」などでお願いします。 ※詳しい文面は同梱の Readme / 利用規約をご確認ください。 本パッケージに含まれる一部テクスチャは、ChatGPT の画像生成結果をベースに、作者が加筆修正して仕上げたものです。 また、英語説明文・Readme については、ChatGPT による翻訳案をもとに作者が調整しています。 制作者も Unity およびシェーダーはまだ勉強中のため、環境によっては想定していない挙動や不具合が出る可能性があります。 お手数をおかけしてしまい申し訳ありませんが、問題やご不明な点などがありましたら、BOOTHメッセージ等からご連絡いただけますと大変助かります!
【使用アバター】
モデル:-ハオラン-HAOLAN(かなリぁ様) https://booth.pm/ja/items/3818504 ※本スクリーンショットの着用アバターです。アバター本体は同梱していません。
[Main Features]
・Emission + glitch shader designed for VRChat earrings ・Two texture sets (main + emission), including a SAMURAI-themed design ・RGB shift and horizontal/vertical stripe noise for digital glitch effects ・Animation clips that control brightness / noise / transparency in a loop ・Sample earring prefab already set up and tested in Unity The main plate is approximately 5.5 cm (height) × 10.4 cm (width) in real size. Recommended texture sizes: ・1024 × 512 px for PC (2:1 ratio) ・512 × 256 px for Quest (2:1 ratio)
[Environment (tested)]
・Unity 2022.3.22f1 (as recommended by VRChat Creator Companion) ・Built-in Render Pipeline (VRChat standard) ・VRChat Avatar / World project (SDK3) ・Tested only on PC VRChat ・Standalone Quest is not tested * URP settings and upload steps to VRChat are NOT included in this package.
[Contents]
・Shader Shd_Earring_EmiGlitch (main glitch shader) Shd_Invisible (fully invisible shader) ・Materials Mat_Normal (default EmiGlitch material) Mat_Oni (EmiGlitch material with SAMURAI textures) Mat_Invisible (for back side, using Invisible shader) Mat_Silver (simple metallic material for metal parts) ・Textures SAMURAI_Oni_Tex (main texture) SAMURAI_Oni_Emi (emission texture) SAMURAI_Tex / SAMURAI_Emi (another set) ・Prefabs Mimikazari_SetA (earring prefab) ・Animation A_Mimi_Main_Idle (about 30 sec loop, stronger noise) B_Mimi_Main_Idle (about 20 sec loop, weaker noise) ・Docs Readme in Japanese and English (installation, parameters, terms of use)
[How to Use]
1. Import the unitypackage into your VRChat project. 2. Drag “Assets/Mimikazari/Prefabs/Mimikazari_SetA” into your avatar. 3. Attach it under the head / ear bone, and adjust Position / Rotation / Scale. 4. Press Play and check if the earring swings and glows. To use it on your own mesh, prepare a simple plane mesh with UVs, duplicate Mat_Normal or Mat_Oni, assign your own textures, and then assign the material to your mesh. [Terms of Use (summary)] ・You may use this asset for both personal and commercial projects. ・Modification of the included shaders and textures is allowed. ・However, regardless of modification, you may NOT redistribute or resell the shader or included textures as your own “materials,” “shader pack,” “accessory pack,” etc. * Credit is optional. If you wish, please credit as: “Shader: 綿貫 (Watanuki)”. * For full details, please check the included Readme / Terms file. Some of the included textures are based on images generated with ChatGPT and then edited/retouched by the creator. The English description and Readme were also drafted with the help of ChatGPT and then adjusted by the author. Please note that I am still learning Unity and shader development, so there may be unexpected issues depending on your environment. I’m sorry for the inconvenience, but if you encounter any problems or have any questions, I would really appreciate it if you could contact me via BOOTH messages.
[Avatar used in the screenshots]
Model: “HAOLAN” by Kanaria https://booth.pm/en/items/3818504 (The avatar itself is NOT included in this package.)








