【動画自動モザイクツール】動画自動モザイクくん
- 動画自動モザイクくん_体験版_DLについてDigital0 JPY
- 動画自動モザイクくんDLについてDigital3,000 JPY






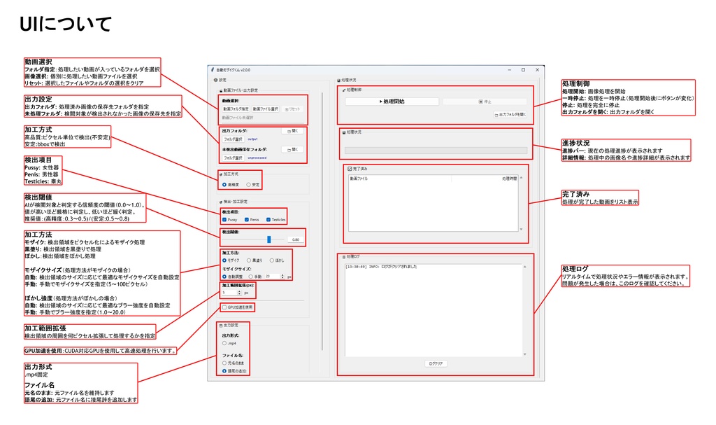
このツールは、指定された部位を動画内から自動検出・隠匿加工を行う自動モザイクツールです。 一度購入して頂くと、バージョンアップに伴う値上げ分の追加料金無しで、バージョンアップすることができます。 本ツールを使用した自動モザイクのサンプル画像をpixivにで公開しています。 https://www.pixiv.net/users/36580402 主な機能 ・AI自動検出によるモザイク・黒塗り・ぼかし処理 ・トラッキング ・対応形式:mp4 ・GPU/CPU対応: お使いの環境に合わせて処理方法を選択できます。
体験版の制限について
体験版では、一部機能が制限されます。 ・安定モードのみ利用可能 ・処理可能動画15秒まで ・加工方式:黒塗りのみ ・動画右下にツール名表示「加工ツール:動画自動モザイクくん」 その他機能は、通常版と同様にご利用できます。 ※体験版は前バージョンのv3.0.0を公開しています。
使い方
ステップ1:動画ファイル・フォルダを指定 ステップ2:任意で設定変更 ステップ3:処理開始 ステップ4:出力結果確認
バージョンアップv3.1.0について(2026/01/04)
・トラッキング機能を追加 →処理時間は増加しますが、より安定した検出が可能になります ・マスク動画 / objects.json の出力機能を追加 →今後追加予定の「誤検出削除ツール」に向けた事前実装です ・NVIDIA製GPU(RTX 5000シリーズ)に対応 ・販売価格を改定:2,500円 → 3,000円 ※体験版は前バージョンのv3.0.0を公開しています。
システム要件
・OS:Windows 10/11(64bit) ・メモリ:8GB以上推奨 ・GPU:NVIDIA製GPU推奨(CPU処理も可能) ・ディスク容量:2GB以上 ※NVIDIA製GPU非搭載の場合、処理にかなりの時間がかかる場合があります。
注意事項・その他
・イラストの画風によって検出精度が左右されます ・利用者の責任で適切にご使用ください。 ・法的責任は利用者が負うものとします。





